Does two twin beds make a queen
Two TWIN mattresses does not make up a QUEEN size. Two TWIN XL will make a KING size. Per side of the frame for the QUEEN size will not provide enough sup...
Two TWIN mattresses does not make up a QUEEN size. Two TWIN XL will make a KING size. Per side of the frame for the QUEEN size will not provide enough sup...
Population density refers to the number of people who live in a defined land area (usually square miles or square kilometers). So, if two million people live
Although the Arabic mathematicians are most famed for their work on algebra, number theory and number systems, they also made considerable contributions to
A plant is a living thing that grows in the earth and has a stem, leaves, and roots. … When someone plants land with a particular type of plant or crop,
Heucheras, also known as coral bells or alum root, are herbaceous shade perennials native to America known primarily for their beautiful, robust foliage.
The Sherwin-Williams Co.PPG.AkzoNobel.Nippon Paint Holdings Co.RPM International Inc.BASF Coatings.Axalta Coating Systems.Kansai Paint Co. Ltd.
Gibberellins have a number of effects on plant development. They can stimulate rapid stem and root growth, induce mitotic division in the leaves of some
Crack open a window nearest your fireplace. … Turn on central or room fans to circulate heat. … Use hard wood for fuel. … Add a damper (if
Pine blister rust is a fungal disease of white pines caused by Cronartium ribicola. This fungus has a complicated life cycle, requiring nearby plants in the
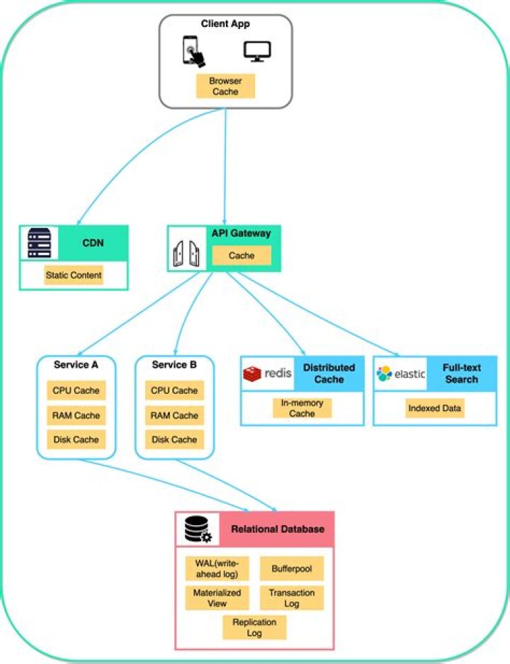
Web caching at a proxy server can not only save the network bandwidth, but can also lower the access latency for the clients.